Insight Compass
politics and policy /

What is one of the benefits of caching on a Web proxy

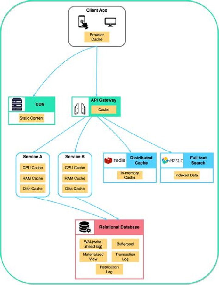
Web caching at a proxy server can not only save the network bandwidth, but can also lower the access latency for the clients.

What is web proxy caching?

Web proxy caching stores copies of frequently accessed Web objects (such as documents, images, and articles) close to users and serves this information to them. … Internet users direct their requests to Web servers all over the Internet. For a caching server to serve these requests, it must act as a Web proxy server.

What is Web caching and how does it work?

Web caching is the activity of storing data for reuse, such as a copy of a web page served by a web server. It is cached or stored the first time a user visits the page and the next time a user requests the same page, a cache will serve the copy, which helps keep the origin server from getting overloaded.

What are two main purposes of web caches or proxies?

Proxy servers act as a firewall and web filter, provide shared network connections, and cache data to speed up common requests.

How does caching proxy help in a incident response situation?

Proxy caching is a feature of proxy servers that stores content on the proxy server itself, allowing web services to share those resources to more users. The proxy server coordinates with the source server to cache documents such as files, images and web pages.

What is a Web cache used for what are its benefits Where can a Web cache be located or placed?

A Web cache (or HTTP cache) is a system for optimizing the World Wide Web. It is implemented both client-side and server-side. The caching of images and other files can result in less overall delay when browsing the Web.

What are the benefits of Web caching?

  • Faster delivery of Web objects to the end user.
  • Reduces bandwidth needs and cost. It benefits the user, the service provider and the website owner.
  • Reduces load on the website servers.

What is caching in AWS?

In computing, a cache is a high-speed data storage layer which stores a subset of data, typically transient in nature, so that future requests for that data are served up faster than is possible by accessing the data’s primary storage location.

Why do we need Web cache?

Caching improves and speeds up browsing. Once you’ve downloaded an asset, it lives (for a time) on your machine. Retrieving files from your hard drive will always be faster than retrieving them from a remote server, no matter how fast your Internet connection.

How does caching proxy save bandwidth?

Caching reflects more than speed for users of medium and large companies. Additionally, it saves money by allowing a slower connection to accommodate more employees. With the caching techniques of the proxy service, it can copy items requested on pages to the proxy.

Article first time published on

How do I use a proxy cache?

  1. Configure your caching proxy server.
  2. In the HTTP Proxy Action configuration, select Web Cache Server.
  3. Select the Use external caching proxy server for HTTP traffic check box.
  4. In the IP Address and Port text boxes, type the IP address and port for the external caching proxy server.

What is one difference between HTTP caching in the client and HTTP caching in a proxy server?

Proxy server caching differs from browser caching in that website resources are stored in intermediate servers, instead of on your visitors’ local drives. … While a browser cache is almost completely controlled by a user, and can be deleted or modified at will, proxy server caching occurs on the CDN side.

What are the advantages and disadvantages of caching?

The main advantage, and also the goal, of caching is speeding up loading and minimizing system resources needed to load a page. The main disadvantage is how it’s implemented by the developers, and then maintaining proper caching system for the website, making it properly manageable by the Admin.

What is caching and why is it important?

Caching keeps frequently accessed objects, images and data closer to where you need them, speeding up access to websites you hit often. … And further the database server has various other caches such as the InnoDB buffer cache, to keep blocks of data in memory, reducing slower requests from disk.

What is an important difference between a Web cache and a browser cache?

A site cache saves certain types of content and is controlled client-side. A browser cache saves the same types of content, and is saved on your computer, through your browser, and is controlled by the browser.

How does browser caching affect web design?

Caching is an incredibly useful feature that works by temporarily storing data closer to the user. … By distributing shared page elements such as Javascript, CSS, and images this way, a website can attain a host of benefits – all of which positively impact the underlying business.

How do caches help improve performance?

Cache memory holds frequently used instructions/data which the processor may require next and it is faster access memory than RAM, since it is on the same chip as the processor. This reduces the need for frequent slower memory retrievals from main memory, which may otherwise keep the CPU waiting.

Why is cache memory important?

Cache memory is important because it improves the efficiency of data retrieval. It stores program instructions and data that are used repeatedly in the operation of programs or information that the CPU is likely to need next.

When should you consider caching?

Cache can be used to store less frequent data also if you really need fast access to that data. We use cache to access the data very fast, so storing most frequent / least frequent data is just a matter of use case.

What does a HTTP caching proxy do if it has a cache miss?

The misses passed to the proxy-server from the client usually do not contain a document requested twice by the same user. The caching proxy is therefore, left to cache documents requested by two or more users. This reduces the fraction of requests that the proxy can satisfy from its cache, known as the hit rate.

How can I save bandwidth from my website?

  1. GZip: Compress HTML, JavaScript & CSS. GZip (GNU zip) is used for file compression and decompression. …
  2. Add an Expires or a Cache-Control Header. Browsers and Proxies use a cache to reduce the number and size of HTTP requests, making web pages load faster. …
  3. Block Hotlinks.

What is a proxy server do?

A proxy server is a system or router that provides a gateway between users and the internet. Therefore, it helps prevent cyber attackers from entering a private network. It is a server, referred to as an “intermediary” because it goes between end-users and the web pages they visit online.

How do I clear my proxy cache?

  1. Open an Internet Explorer window. Video of the Day.
  2. Click the “Tools” button and click “Safety.
  3. Click “Delete Browsing History” in the sub-menu. Click the “Temporary Internet Files” and “Cookies” check box. Click “Delete” to clear the proxy cache files from your web browser. references.

Is client-side caching good?

For both dynamic and static websites, client-side caching solves both latency and server crash as it reduces the load on the server.

What is client caching?

Client cache is the most efficient type of caching, because it allows browsers to access files without communicating with the web server. The system controls client caching by modifying the HTTP headers of file request responses. To configure client-side file caching: Open the. application.

What is caching and different types of caching?

ASP.NET provides the following different types of caching: … Object Caching : Object caching is caching the objects on a page, such as data-bound controls. The cached data is stored in server memory. Class Caching : Web pages or web services are compiled into a page class in the assembly, when run for the first time.

What are 2 advantages of cache memory?

  • It is faster than the main memory.
  • The access time is quite less in comparison to the main memory.
  • The speed of accessing data increases hence, the CPU works faster.
  • Moreover, the performance of the CPU also becomes better.

What are the advantages of a multi level caching scheme?

Multilevel Caches is one of the techniques to improve Cache Performance by reducing the “MISS PENALTY”. Miss Penalty refers to the extra time required to bring the data into cache from the Main memory whenever there is a “miss” in the cache.

What are the advantages of a server?

A Server allows you to provide high-speed internet access across a network. A Server gives you more processing power. It ‘supercharges’ your network, storing large chunks of data, freeing up memory and enabling individual PCs to perform better.

What is caching computer science?

Cache is a small amount of memory which is a part of the CPU – closer to the CPU than RAM . It is used to temporarily hold instructions and data that the CPU is likely to reuse.

What is caching and why OS do caching?

2. Caching : Caching is storing data in a separate disk (very fast speed disk). The data which is to be used many times results in wastage of time if it is in hard disk, but storing the data in cache reduces this time wastage. Example – Cache is used in system to speed up the access of data frequently used.